跳转到帖子

游客您好,欢迎来到黑客世界论坛!您可以在这里进行注册。

赤队小组-代号1949(原CHT攻防小组)在这个瞬息万变的网络时代,我们保持初心,创造最好的社区来共同交流网络技术。您可以在论坛获取黑客攻防技巧与知识,您也可以加入我们的Telegram交流群 共同实时探讨交流。论坛禁止各种广告,请注册用户查看我们的使用与隐私策略,谢谢您的配合。小组成员可以获取论坛隐藏内容!

TheHackerWorld官方

病毒分析与防护 反汇编工具的使用 修改输出 crackme3.exe注册

精选回复

发布于

反汇编工具的使用

【实验目的】

  1. 熟悉动态分析工具OllyDBG的界面和常用模块

  2. 熟悉静态分析工具IDA的界面和常用模块

  3. 掌握使用OllyDBG分析修改可执行文件的方法

【实验原理】

1OD界面

ok0prtiaay54103.jpg

a. 反汇编窗口:显示被调试程序的反汇编代码,标题栏上的地址、机器码、反汇编代码、注释。

b. 寄存器窗口:显示当前所选线程的 CPU 寄存器内容

c. 信息窗口:显示反汇编窗口中选中的第一个命令的参数及一些跳转目标地址、字串等

d. 数据窗口:显示内存或文件的内容。右键菜单可用于切换显示方式。

e. 堆栈窗口:显示当前线程的堆栈。

2OD使用

(1) 快捷键

a) F2:设置断点
b) F9:运行
c) F8:单步步过
d) F7:单步步入
e) F4:运行到选定位置
f) CTRL + F9:执行到返回
g) CTRL + F2:重新开始
h) ALT + F9:执行到用户代码

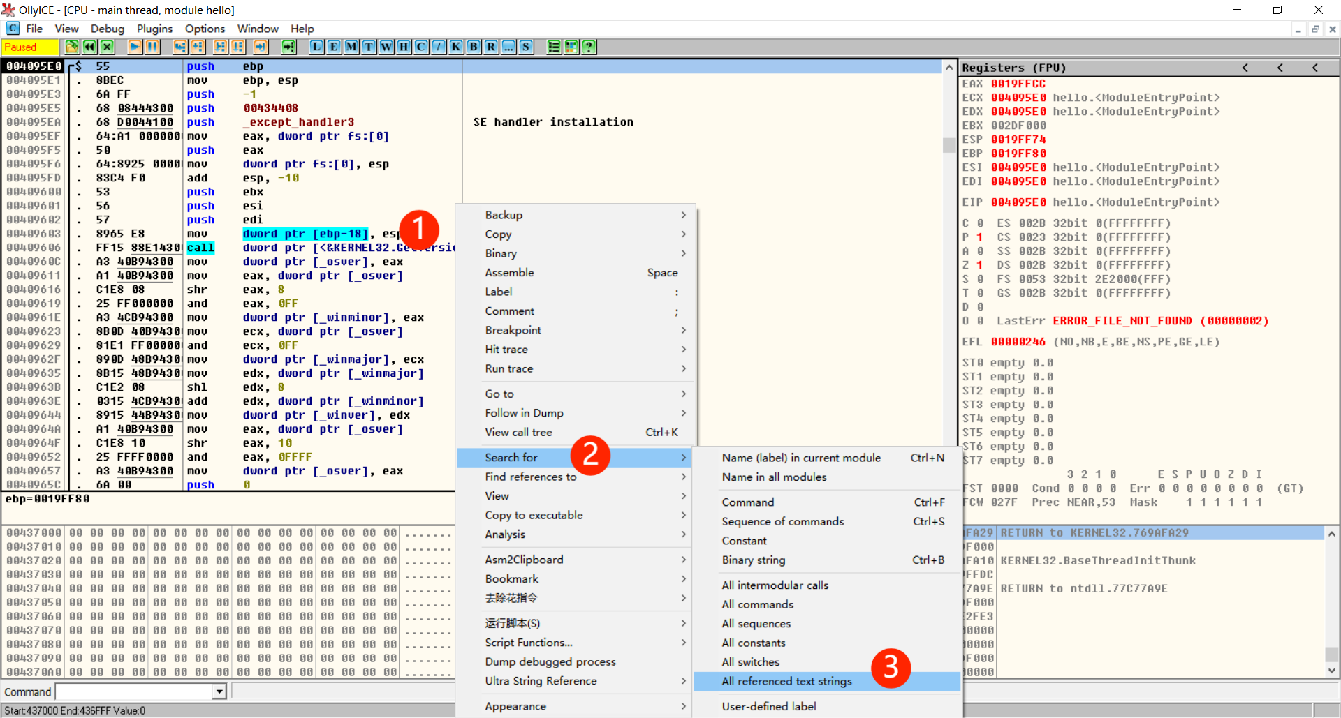
(2) 查找可执行文件中所有字符串:

“反汇编窗口”单击鼠标右键,选择“查找”选项可查看可执行文件反汇编代码的“所有参考文本字串”

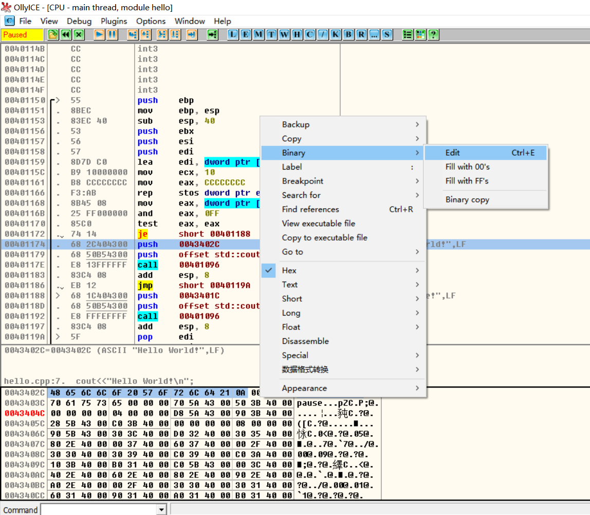
(3) 修改某个内存地址的数据:

在“数据窗口”按“Ctrl+G”,可查找某个内存地址的值。

“数据窗口”,选中要修改的数据,单击鼠标右键,选择“二进制”选项 的“编辑”项,可修改数据值。

“数据窗口”,单击鼠标右键,选择“复制到可执行文件”选项,再选择 “保存文件选项”

  1. OD的使用

https://www.bilibili.com/video/BV1cE411f7sE?p=1

【实验内容】

参看《课3-实验步骤》

1使用VC 6.0 编写win32 控制台程序

Hello world,得到可执行文件hello.exe

a) 创建新的工程hello:Win32 Console Application

m1n0njcoql34104.png

b) 创建CPP源文件

dqjmxzbfsxd4106.png

c) 写入代码

#include<iostream> //cout头文件
#include "windows.h" //syeten头文件
using namespace std;
VOID displasy(bool bhello)
{
	if (bhello)
		cout<<"Hello World!\n";
	else
		cout<<"Reverse Me!\n";
}
int main(int argc, char* argv[])
{
	bool bFlag=true ;
	displasy(bFlag);
	system("pause"); //系统命令pause,在屏幕输出press any key
	return 0;
}

2更改输出

将hello.exe的输出由“Hello World!”改为“Reverse Me!”

  1. 在反汇编窗口,单击鼠标右键。查找所有

h53nm5hstc04108.png

  1. 在弹出的对话框中R框,单击鼠标右键,选择‘查找文本’。查找“Hello World”

qf5venvnwxb4110.png

  1. 在弹出的对话框中,单击鼠标右键,选择‘查找文本’。查找“Hello World”

zf10moj4auv4112.png

跳转到对应位置

bdhrj144lre4113.png

  1. 双击进入

bglflxa3qki4115.png

  1. 反汇编窗口,选中’Hello World’所在的行,单击鼠标右键-分析-从模块中删除分析。删除掉 OD的分析结果。

qbecm3fjhcu4116.png

  1. 反汇编窗口,选中’Hello World’所在的行,单击鼠标右键-分析—分析代码

o5u5o3lg1ex4118.png

修改代码

直接修改内容

本方式直接修改字符内容,

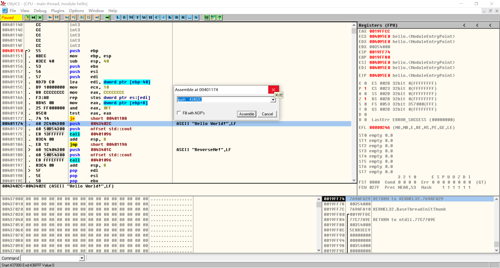
  1. 从反汇编窗口找到字符串Hello World在内存中的地址,复制地址43402C,后点取消

io3hkoovb324119.png

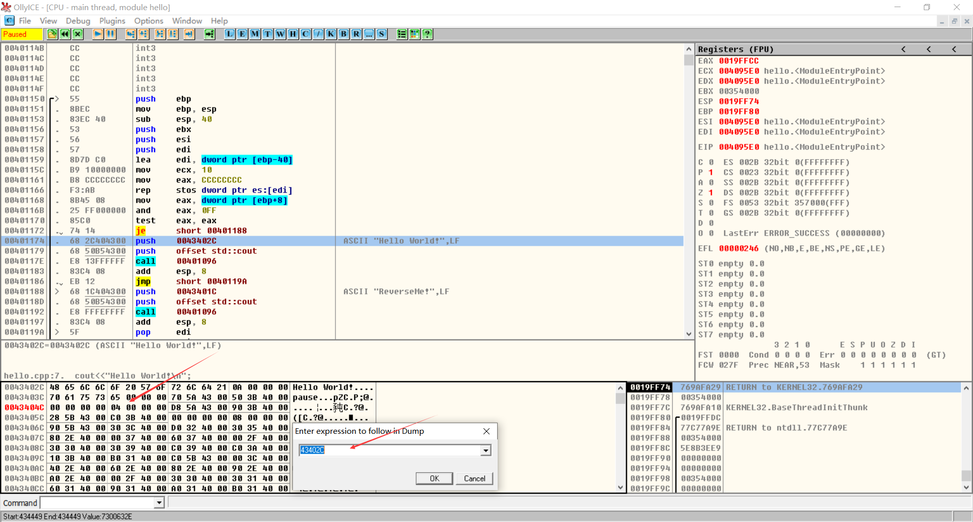
  1. 在内存窗口,查找地址。CtrL+G弹出查找内存地址的窗口。

n15mpbvj3jy4120.png

  1. 修改内存中的数据

wwpaiouowku4121.png

  1. 此处需要保证修改前后占用空间大小相同,原末尾的0A前移,最后填充00
p0vw42uyxz04122.png 修改前
修改后 qpytu4oqmoj4123.png
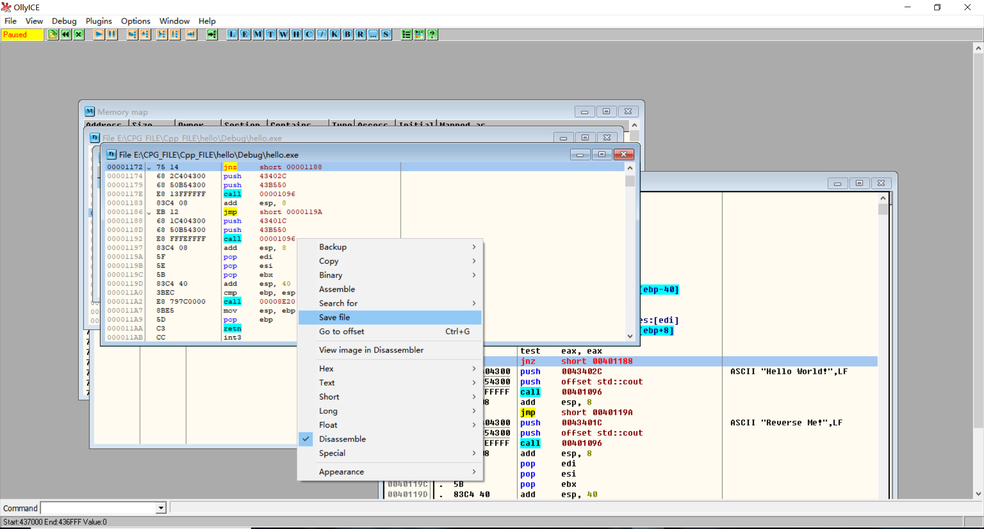
  1. 选中修改的数据,右键选择复制到可执行文件

owcrktpcoim4124.png

  1. 再次右键即可保存

    1nggyrskd4m4125.png

  2. 效果正确

a5pnr0tgp0n4127.png

修改代码逻辑

znwgtzpsel54129.png

对于此部分代码,我们可以修改逻辑

00401172  je      short 00401188
00401174  push    0043402C                         ;  ASCII "Hello World!",LF
00401179  push    offset std::cout
0040117E  call    00401096
00401183  add     esp, 8
00401186  jmp     short 0040119A
00401188  push    0043401C                         ;  ASCII "Reverse Me!",LF
0040118D  push    offset std::cout
00401192  call    00401096

je 相等跳转,与之相对的是jne不等跳转

双击修改指令

3ppnklnizhi4130.png

此处OD自动更改为jnz指令, if(ZF!=0)则跳转,所以说这两条指令完全没区别

e2sqbwifcxp4131.png

复制到可执行

nx5vc5d3nd34132.png

保存文件

22uhxnn0vvy4133.png

也可以实现

1u0mwda3t354135.png

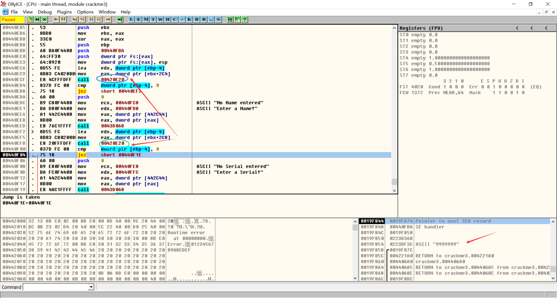
3使用OD找到crackme3.exe的注册码

打开程序直接点击,发现弹窗Beggar off!内容为Wrong Serial,try again!

absqchhhbww4136.png

使用OD打开程序,右键查找,所有文本模式。

0r5vlt3qzhk4137.png

再右键查找对应字符串Wrong Serial,try again!

qae4hi02xc34138.png

并在此处发现大量预留字符串

00440EDC   mov ecx, 00440FC8    ;ASCII "No Name entered"
00440EE1   mov edx, 00440FD8    ;ASCII "Enter a Name!"
00440F08   mov ecx, 00440FE8    ;ASCII "No Serial entered"
00440F0D   mov edx, 00440FFC    ;ASCII "Enter a Serial!"
00440F2F   mov edx, 00441014    ;ASCII "Registered User"
00440F4C   mov edx, 0044102C    ;ASCII "GFX-754-IER-954"
00440F5A   mov ecx, 0044103C    ;ASCII "CrackMe cracked successfully"
00440F5F   mov edx, 0044105C    ;ASCII "Congrats! You cracked this CrackMe!"
00440F74   mov ecx, 00441080    ;ASCII "Beggar off!"
00440F79   mov edx, 0044108C    ;ASCII "Wrong Serial,try again!"
00440F8E   mov ecx, 00441080    ;ASCII "Beggar off!"
00440F93   mov edx, 0044108C    ;ASCII "Wrong Serial,try again!"
00440FC8   ascii "No Name entered",0
00440FD8   ascii "Enter a Name!",0
00440FE8   ascii "No Serial entere"
00440FF8   ascii "d",0
00440FFC   ascii "Enter a Serial!",0
00441014   ascii "Registered User",0
0044102C   ascii "GFX-754-IER-954",0
0044103C   ascii "CrackMe cracked "
0044104C   ascii "successfully",0
0044105C   ascii "Congrats! You cr"
0044106C   ascii "acked this Crack"
0044107C   ascii "Me!",0
00441080   ascii "Beggar off!",0
0044108C   ascii "Wrong Serial,try"
0044109C   ascii " again!",0
004410A9   mov ecx, 004410C8    ;ASCII "Have a nice day"
004410AE   mov edx, 004410D8    ;ASCII "Mail Name/Serial to [email protected] !"
004410C8   ascii "Have a nice day",0
004410D8   ascii "Mail Name/Serial"
004410E8   ascii " to acidbytes@gm"
004410F8   ascii "x.net !",0
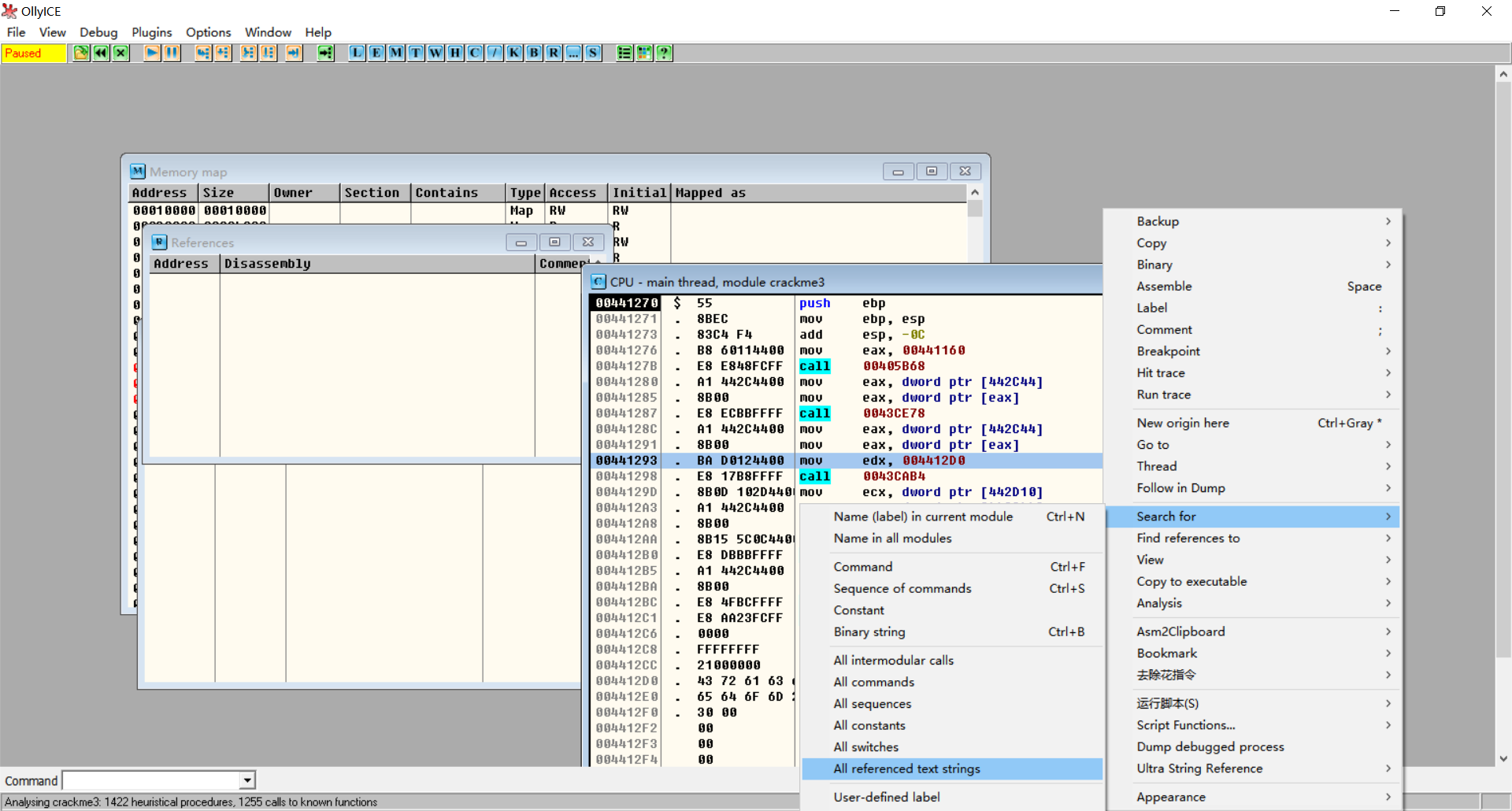
00441270   push ebp                     ;(初始 CPU 选择)
00441276   mov eax, 00441160    ;UNICODE "!"
00441293   mov edx, 004412D0    ;ASCII "Crackers For Freedom CrackMe v3.0"
004412D0   ascii "Crackers For Fre"
004412E0   ascii "edom CrackMe v3."
004412F0   ascii "0",0

这里我们选择"CrackMe cracked successfully"处,双击进入查看汇编代码。

发现使用了众多jnz即不等跳转。以及call调用了众多函数。其很有可能是通过函数进行判断。

u2tzzvdcdiz4139.png

动态调试

向上拉去,到合适的地方打下断点F2,运行至此F9,在弹出的额程序中我们随意(随着梁意)输入,并点击Resgister now随后F8逐步执行。

hyyqy1ua0jy4140.png

在这一步我们发现用户名已经被放入内存

00440ECF   call    00420E20
0019F854   0223F008  ASCII "SKPrimin"

ow1pbxdwluo4141.png

在下一步发现直接跳转。

CMP结果 ZF
目的操作数 < 源操作数 0
目的操作数 > 源操作数 0
目的操作数 = 源操作数 1

jnz结果不为零(或不相等)则转移,根据ZF标志位进行判断。

两句结合效果是进行用户名非空判断,输入非空则会进行下一步判断

00440ED4   cmp     dword ptr [ebp-4], 0 
00440ED8   jnz     short 00440EF2

fw13qlzevkp4142.png

继续F8单步步过,发现接收了序列号,两次接收输入都调用了00420E20函数

c5ubdtsmgz44143.png

同样是进行序列号是否为空的判断。

i5vks0b0hat4144.png

接下来为了以探究究竟,我们在下一个00420E20函数F7单步步入,发现是个三参数入栈的操作。推测可能是scanf函数

ppitikf1g5g4145.png

随后F8直到返回主程序,发现在调用了00403B2C函数之后便大幅度跳转,直到push 0

33ihyfskpwj4146.png

在运行就直接结束咧。

skiqcuutdc34148.png

至此我们可以肯定00403B2C函数暗藏玄机,Ctrl + F2重新开始。

探究具体函数

熟练地找到字符串,双击进入,熟练地打断点、F9运行至此,同样是随机输入,点击Resgister now,F7单步步入。

但这一次我们选中到00403B2CF4运行到选定的位置,F7步入。

nawaflve0tn4149.png

进入后发现是个复杂的程序

je指令是是在(ZF=0)时进行跳转,也就是相等的时候跳转。

则刚进来就执行的这段代码,是比较eax,edx是否相等

00403B33     39D0          cmp     eax, edx
00403B35     0F84 8F000000 je      00403BCA  

bfr41xgbebl4150.png

而敲好在其执行前,eax和eax刚刚被赋值,故其相当于比较输入的值与00441014 内存位置的值

00440F2C       mov     eax, dword ptr [ebp-4]
00440F2F       mov     eax, 00441014                    ;  ASCII "Registered User"

而此处正是字符串"Registered User"

00441014   ascii "Registered User",0

avehyuak0h44151.png

至此我们得知,输入的用户名必须是"Registered User"。

同样的方式重新出发。Resgister now

j22yxx01abh4152.png

这一次直奔序列号部分,发现调用同一个函数

10b1br3w5oe4153.png

而这次我们可以看出,正是在此,由于比对结果不正确,变跳过了"Congrats! You cracked this CrackMe!"部分。

dccc2lmusyx4154.png

0044102C的内容为"GFX-754-IER-954"

w5uiukx12mp4155.png

接下来,我们单独打开程序。输入Registered UserGFX-754-IER-954。可以看到,成功注册!

ngdka0lf4xu4157.png

【小结或讨论】

  • 本次实验是对反汇编工具的一次综合使用,先是使用OD静态修改了字符串参数,或是一条指令。熟悉了OD的基本操作以及快捷键。

  • 随后动态调式开始找寻注册码,有了上一次的经验,这次我们直接一字符串为切入点,很快找到了相关的代码段,进过一些处理便开始动态调试。

  • 动态调试的过程中单步步入、单步步过、运行到此等一些功能灵活搭配,步入一些关键函数查找代码之间的逻辑关系。步过一些不关紧要的函数,加快进程。

  • 本次也是对汇编语言的一次运用,JE、JNZ的关系和含义等等,一些跳转指令也是破译代码含义的关键。

创建帐户或登录后发表意见

最近浏览 0

  • 没有会员查看此页面。