跳转到帖子

游客您好,欢迎来到黑客世界论坛!您可以在这里进行注册。

赤队小组-代号1949(原CHT攻防小组)在这个瞬息万变的网络时代,我们保持初心,创造最好的社区来共同交流网络技术。您可以在论坛获取黑客攻防技巧与知识,您也可以加入我们的Telegram交流群 共同实时探讨交流。论坛禁止各种广告,请注册用户查看我们的使用与隐私策略,谢谢您的配合。小组成员可以获取论坛隐藏内容!

TheHackerWorld官方

恶意软件利用API Hammering 技术规避沙盒检测

精选回复

发布于

恶意软件利用API Hammering 技术规避沙盒检测

60418594ee874.png

研究人员在最近发现的 Zloader 和 BazarLoader 样本中发现了沙盒规避技术 API Hammering 的新实现。攻击者将 API Hammering 对 Windows API 的大量调用作为休眠的一种实现形式,用以规避沙盒检测。

恶意软件休眠形式

恶意软件最简单的休眠方式就是调用 Windows API Sleep,另一种较为隐蔽的方式是 ping sleep 技术,恶意软件会在循环中不断将 ICMP 数据包发送到指定的 IP 地址,发送和接收这些无用的 ping 消息需要一定的时间,恶意软件会间接实现休眠。这两种方法都已经很容易被沙盒检测出来。

什么是 API Hammering?

API Hammering 也是一种已知的沙盒规避技术,研究人员最近发现 Zloader 与 BazarLoader 都使用了新的 API Hammering 技术来保持隐蔽。

API Hammering 会大量调用无用的 Windows API 函数,这些调用执行的时间就会延迟恶意软件实际功能的执行,这也间接实现了休眠功能。

BazarLoader 中的 API Hammering

BazarLoader 的旧变种会使用固定的 1550 个 printf 函数调用来实现休眠,而在新版本中有了更加复杂的实现。

如下所示为新的 BazarLoader 样本是如何实现休眠的,其利用了一个随机计数的循环,在循环中不断重复访问随机的 Windows 注册表项。

image.png-124kBBazarLoader 实现

为了生成随机循环与注册表项,样本文件会从 System32 目录读取与预定义大小匹配的首个文件。如下所示,并对文件进行编码以删除其中大部分空字节,根据该文件的第一个空字节的偏移量计算用于控制循环的随机数。注册表项的列表是通过编码文件的固定长度块生成的。

image.png-109kBBazarLoader 编码

对于不同版本的 Windows 操作系统以及不同补丁的小版本,System32 目录中有不同的文件,这也导致了 BazarLoader 在不同机器上会执行不同的循环次数与访问不同的注册表项。

如下所示,BazarLoader 的 API Hammering 函数包含在加壳程序中。这会延迟 Payload 的脱壳过程来躲避检测,如果脱壳未能完成,看起来 BazarLoader 样本只是在随机访问注册表而已,这种行为很多良性软件中也会存在。

image.png-451.4kB延迟脱壳

Zloader 中的 API Hammering

BazarLoader 的样本依赖循环实现 API Hammering,但 Zloader 不依赖循环而是使用四个大函数来实现的,其中包含非常多较小函数的嵌套调用,如下所示。

image.png-475.2kBZloader 大函数

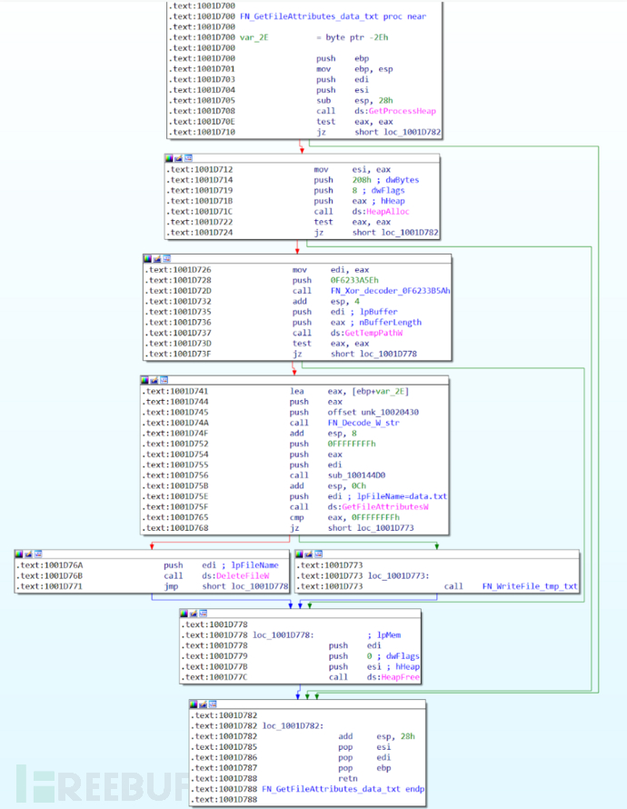
每个较小的函数内部都包含四个与文件 I/O 相关的 API 函数调用,为 GetFileAttributesW、ReadFile、CreateFileW 和 WriteFile。

image.png-361.9kBZloader 小函数

通过调试器可以计算出对四个文件 I/O 函数的调用次数,如下所示。样本一共会调用超过一百万次 API,而无需 BazarLoader 实现的单个大循环。

image.png-95.2kB调试日志

统计如下所示:

image.png-19kBAPI 调用统计

四个大函数的执行时间很长,大大延迟了 Zloader Payload 的注入行为。如果没有完整地执行完这些函数,该样本看起来就只是一个执行文件 I/O 的良性样本。

以下反汇编代码显示了 API Hammering 的过程:

image.png-379.5kB注入行为之前

结论

恶意软件为了规避沙盒检测使用了各种各样的方法,API Hammering 不会是最后一个,以后也会有各种各样的变种。

IOC

ce5ee2fd8aa4acda24baf6221b5de66220172da0eb312705936adc5b164cc052
44ede6e1b9be1c013f13d82645f7a9cff7d92b267778f19b46aa5c1f7fa3c10b

参考来源

Unit 42

本文作者:Avenger

创建帐户或登录后发表意见

最近浏览 0

  • 没有会员查看此页面。