跳转到帖子

游客您好,欢迎来到黑客世界论坛!您可以在这里进行注册。

赤队小组-代号1949(原CHT攻防小组)在这个瞬息万变的网络时代,我们保持初心,创造最好的社区来共同交流网络技术。您可以在论坛获取黑客攻防技巧与知识,您也可以加入我们的Telegram交流群 共同实时探讨交流。论坛禁止各种广告,请注册用户查看我们的使用与隐私策略,谢谢您的配合。小组成员可以获取论坛隐藏内容!

TheHackerWorld官方

BruteShark:一款功能强大的网络安全取证分析工具

精选回复

发布于

BruteShark:一款功能强大的网络安全取证分析工具

623bc21cc5c7a.jpg

关于BruteShark

BruteShark是一款功能强大的网络安全取证分析工具(NFAT),在该工具的帮助下,广大研究人员可以轻松地对网络流量(主要是PCAP文件,但也可以从网络接口直接实时捕捉流量)进行深度处理和审查。该工具的功能主要包括密码提取、网络映射构建、TCP回话重建和提取加密密码的哈希等,该工具设置还可以将提取出的加密密码哈希转换为Hashcat格式来执行暴力破解测试。

该工具的主要目标是为负责网络流量分析的安全研究人员和网络管理员提供安全解决方案,同时也可以识别出潜在的网络安全薄弱点。

目前,BruteShark提供了两个可用版本,即一个基于GUI的应用程序(Windows)和一个命令行工具(Windows和Linux)。

除此之外,该项目所提供的解决方案中,有很多项目和组件都可以单独用作分析Linux或Windows网络流量的基础设施。

功能介绍

1、提取和编码用户名和密码(HTTP、FTP、Telnet、IMAP、SMTP等);

2、提取身份验证哈希并使用Hashcat(Kerberos、NTLM、CRAM-MD5、HTTP摘要…)进行破解;

3、构建可视化网络结构图(包含网络节点、开放端口、域用户等);

4、提取DNS查询;

5、重构所有的TCP & UDP会话;

6、文件分割;

7、提取VoIP通话(SIP、RTP);

工具下载

Windows

首先,我们需要下载并安装下列依赖组件:

1、Npcap驱动程序(安装好最新版本的Wireshark后将默认安装好Npcap);

2、.NET Core Runtime

桌面版本:BruteSharkDesktop Windows 安装包(64 Bit)

命令行工具版本:BruteSharkCli Windows 10可执行程序

Linux

首先,我们需要下载并安装下列依赖组件:

1、libpcap驱动程序

接下来,使用下列命令下载BruteSharkCli:

wget https://github.com/odedshimon/BruteShark/releases/latest/download/BruteSharkCli

./BruteSharkCli

工具使用

BruteSharkDesktop桌面端的使用就比较简单了,大家按照图示界面操作即可。我们主要介绍BruteSharkCli命令行工具的使用。

打印帮助菜单:

BruteSharkCli --help

从目录中的全部文件获取凭证数据,密码和哈希将会打印至stdout:

BruteSharkCli -m Credentials -d "C:\Users\King\Desktop\Pcap Files"

从目录中的全部文件获取凭证数据,并导出提取到的哈希至Hashcat输入文件中:

BruteSharkCli -m Credentials,NetworkMap,FileExtracting -d C:\Users\King\Desktop\Pcap_Examples -o C:\Users\King\Desktop\Results

对目录中的全部文件运行多个功能模块,并导出所有结果:

BruteSharkCli -m Credentials,NetworkMap,FileExtracting -d C:\Users\King\Desktop\Pcap_Examples -o C:\Users\King\Desktop\Results

嗅探一个名为“Wi-Fi”的接口,运行多个模块,然后将所有结果导出至一个目录(按下CTRLC键停止嗅探后,才会生成导出结果):

BruteSharkCli -l Wi-Fi -m Credentials,NetworkMap,FileExtracting,DNS -o C:\Users\King\Desktop\Test Export

工具运行截图

哈希提取

1647351992_623098b8065fee1abe96f.png!sma

构建网络结构图

1647352000_623098c01ffa319f7e254.png!sma

1647352009_623098c9596c56bba05fc.png!sma1647352026_623098da3984667a6554b.gif

文件分割

1647352066_623099021188443559460.png!sma

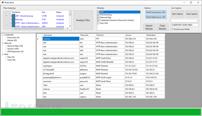
密码提取

1647352079_6230990fb4070c0af62f9.png!sma

重构所有TCP会话

1647352087_62309917759bd7ac64a43.png!sma

提取VoIP通话

1647352096_62309920c95c255782cf0.png!sma

工具演示视频

构建一个网络映射:【点我观看】

BruteSharkCli使用样例-提取多个密码和哈希:【点我观看】

项目地址

BruteShark:【GitHub传送门】

参考资料

https://www.wireshark.org/download.html

https://dotnet.microsoft.com/download/dotnet/3.1/runtime

https://github.com/odedshimon/BruteShark/releases/latest/download/BruteSharkDesktopInstaller_x64.msi

https://github.com/odedshimon/BruteShark/releases/latest/download/BruteSharkCli.exe

https://github.com/odedshimon/BruteShark/releases/latest/download/BruteSharkCli

本文作者:Alpha_h4ck

创建帐户或登录后发表意见

最近浏览 0

  • 没有会员查看此页面。