跳转到帖子

游客您好,欢迎来到黑客世界论坛!您可以在这里进行注册。

赤队小组-代号1949(原CHT攻防小组)在这个瞬息万变的网络时代,我们保持初心,创造最好的社区来共同交流网络技术。您可以在论坛获取黑客攻防技巧与知识,您也可以加入我们的Telegram交流群 共同实时探讨交流。论坛禁止各种广告,请注册用户查看我们的使用与隐私策略,谢谢您的配合。小组成员可以获取论坛隐藏内容!

TheHackerWorld官方

Muhstik僵尸网络木马来袭,挖矿、攻击两不误

精选回复

发布于

Muhstik僵尸网络木马来袭,挖矿、攻击两不误

5ff7a0715b082.png

背景概述

近日,深信服安全团队捕获到一款Muhstik僵尸网络木马,多个国内的服务器被爆破登录,在主机执行恶意代码以下载Muhstik僵尸木马和挖矿病毒,从而利用服务器进行挖矿,以及进行DDos攻击。

情报分析

攻击者主要会在爆破登录成功后用wget下载shell脚本

1606216595_5fbceb933215263f506bd.png!sma

VirusMD5
1sh861c40811b98780ce8eba0c572dfaa9b
2shbfc90665de5c74c45488226a8999630b
3shca6d74719f063b9c79cb4d81d7299392

1sh:主要下载pty1,pty2,pty5,pty11到/var/run目录下,更改文件的权限。

首先是进行 chmod + x 提供可执行功能 ,再进行 chmod 700让其他人没有更改文件的权限。同样,将pty3,pty10,pty4放到当前的目录下,pty3在/var/run和/var/tmp目录下,执行完这些操作之后删除自身的文件1sh。

1606216617_5fbceba9e1b02e64bc98b.png!sma

2sh: 主要下载pty1,pty2,pty11,pty10,pty4,pty5到/tmp目录下,更改文件的权限。

首先是进行 chmod + x 提供可执行功能 ,再进行 chmod 700让其他人没有更改文件的权限。将下载的文件复制到/tmp目录下的loop0,loop1,loop2,loop3,loop4,执行完操作之后删除自身的文件2sh。

1606216629_5fbcebb57463d1bf485e5.png!sma

3sh: 主要下载pty10,pty3,pty4到当前的目录下,更改文件的权限。

首先是进行 chmod + x 提供可执行功能 ,再进行 chmod 700让其他人没有更改文件的权限。然后下载pty10,pty1,pty2,pty5,pty11到/tmp目录下进行 chmod + x 提供可执行功能 ,再进行 chmod 700让其他人没有权限更改文件,3sh文件进行自删除。

1606216639_5fbcebbfb78af3f8ea68d.png!sma

病毒运行:

1606216655_5fbcebcf05db6374403a5.png!sma

技术分析

1606216687_5fbcebefc042b390a3207.png!sma

下载下来的文件pty* 等等的,主要是muhstik主要的病毒文件,主要功能:

1.蠕虫式传播;

2.长期驻留;

3.利用多种漏洞;

4.挖矿获利。

pty*采用UPX壳:

1606216742_5fbcec2664e81feba906b.png!sma

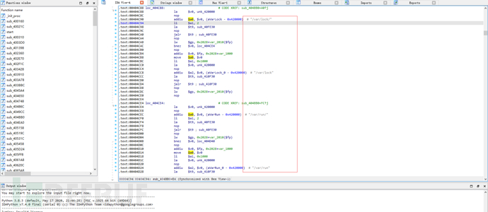
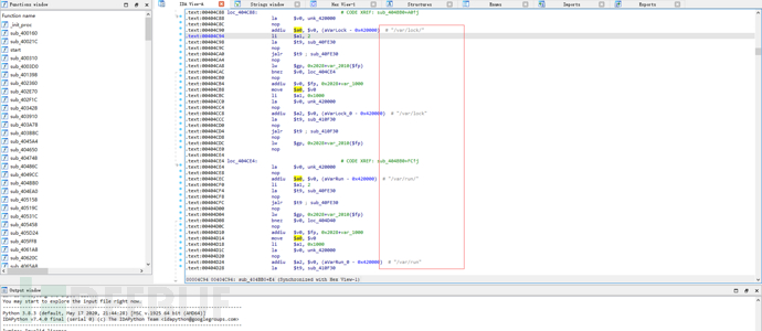
通过ida分析,恶意文件具有crontab定时任务,以及/etc/inittab系统启动项进行持久化

1606216766_5fbcec3ea8f9dcb744aa1.png!sma1606216775_5fbcec4742e5533fac8aa.png!sma1606216791_5fbcec57c1cfc52898e90.png!sma1606216805_5fbcec6593863a34d12db.png!sma

可以看到计划性任务和我们ida中的路径相吻合:

1606216831_5fbcec7f87cb60d5fbe26.png!sma

我们也可以发现通信端口号是2407,和165.22.217.181:2407进行通信

1606216850_5fbcec927754a7de020c9.png!sma

经过wieshark进行抓包可以看到和165.22.217.181:2407进行了网路上的通信,并且传递了数据包

1606216866_5fbceca2c48ca38f3a4a0.png!sma

恶意文件为受害主机的系统分配了相应的昵称:

主要收集了电脑的体系结构、是否为root用户、编号以及设备的一部分信息,进行传送,如下:

NICK x86|f|1|8090634|unknown

1606216887_5fbcecb79cbae11045f0c.png!sma

主要通过Connect命令中含有设备命名unknown加入到信道中,服务器进行PING命令后,病毒主机回复PONG,病毒主机通过ex86信道密码为8974来跟僵尸网络命令互通

1606216906_5fbcecca39d2b0c15fdfb.png!sma

在经过1小时左右会Get下载xmra64文件,并且进行加密矿工的通信还有挖矿的行为

1606216922_5fbcecda564f33e83fc0d.png!sma

可以确定为是门罗XMR挖矿程序

1606216937_5fbcece9db7b7a22ad78b.png!sma

看下本机网络行为:开始进行通信挖矿

1606216948_5fbcecf435a2af1283069.png!sma

解决方案

加固建议

  1. 避免使用弱密码,定时进行改密以及加固密码;
  2. 尽量不要在非官方渠道下载非正版的应用软件,发现文件类型与图标不相符时应先使用安全软件对文件进行查杀;
  3. 经常查看服务器的日志,发现有不明ip经常爆破,建议直接封禁,避免带来不必要的风险;
  4. 定期检测系统漏洞并且及时进行补丁修复。

手动解决方案

1.查找到下文所述的文件,kill其进程并删除文件:

/var/run目录下的pty1,pty2,pty5,pty11

/tmp目录下的pty1,pty2,pty11,pty10,pty4,pty5,xmra64

/tmp目录下的loop0,loop1,loop2,loop3,loop4

当前的目录下的pty3,pty10,pty4,xmra64

/dev/shm/pty*(\*代表任意字符)

/var/tmp/pty*

/var/lock/pty*

/var/run/pty*

2.crontab -l命令查看定时任务中是否包含以上pty*相关的文件内容,有将其删除即可

3.cat /etc/inittab查看系统启动任务中是否包含以上pty* 相关的文件内容,有将其删除即可

创建帐户或登录后发表意见

最近浏览 0

  • 没有会员查看此页面。